批量上传面料
发布于:2024-04-25
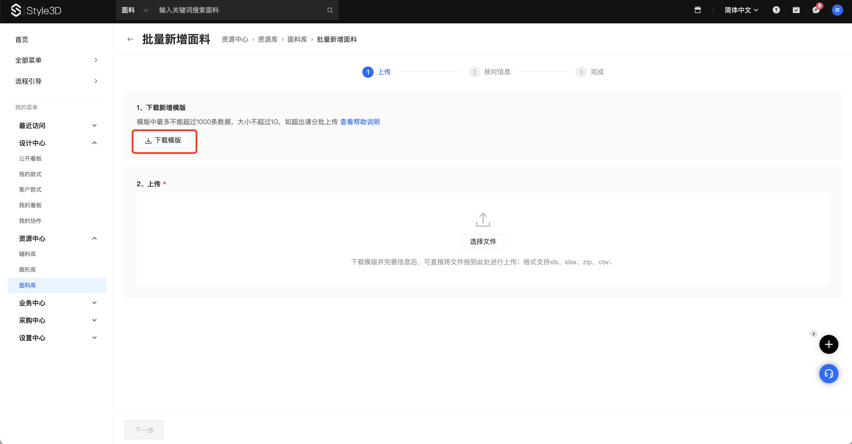
点此下载最新的批量上传模版;

Cloud批量上传面料下载模板
在弹框中勾选此次上传需要填写的字段并确认;

Cloud批量上传面料选择字段
Excel模版效果如下,填写前请仔细阅读【填写说明】,并参考示例进行填写;上传时平台将从第三行开始读取数据,因此请勿删除【填写说明】部分,以免造成数据漏传;

可参考下图进行数据准备,其中文件夹可用“内部编号”进行命名;准备完成后生成压缩包;

选择要上传的压缩包并点击“下一步”,将会进行如下数据校验;


如存在异常数据,将会进入第二步进行信息核对(如无异常数据将会跳过此步,直接进入第三步),用户可根据对应提示进行线上纠错;
相关操作含义如下:
忽略:将该数据从上传队列中移除;
覆盖:此款最新上传的内容将覆盖平台原有的值、图片及3D模型;
存为新版本:原有版本保持不变,将最新上传的内容以该款式新版本的方式进行储存;

异常数据修正后效果如下,点击“下一步”即可进行数据上传;

完成所有步骤后效果如下;您可在任务中心查看上传进展或返回继续上传(离开此页面不影响上传进程);

视频教程: