2023-8-25更新日志
发布于:2024-04-25
【功能优化】
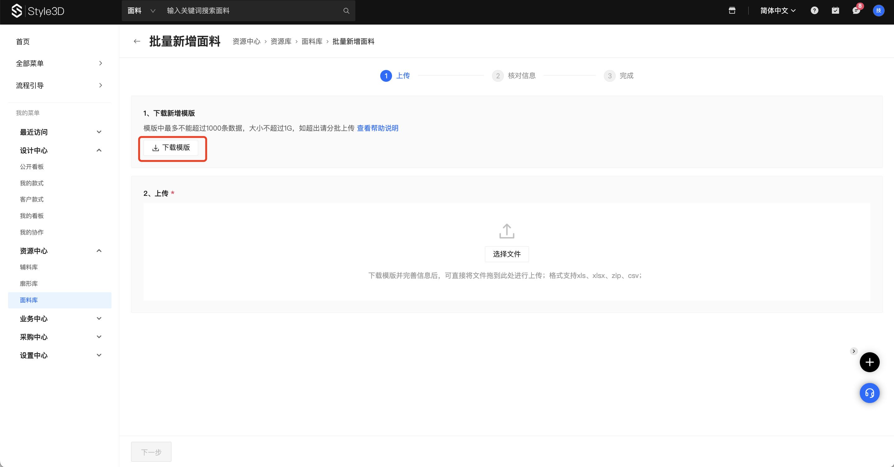
1.【资源管理】面料库批量上传功能优化
【位置】
Cloud资源中心-面料库
【优化】
批量上传流程优化,下载模版时,用户可根据需要进行字段勾选


Excel新模版中增加了填写说明,通过空格自动过滤、兼容全角&半角符号等方式减少出错,井支持下拉选择相关字段值

提供线上纠错,避免重复上传,一对一就近提示,出错定位更精准,修改更便捷;通过标签来传达异常数据的当前状态,为用户提供清晰的操作反馈


更多信息可参考详细功能说明:帮助中心
2.【款式详情页】款式批注能力优化
【位置】
Cloud设计中心各款式库
【优化】
批注工具新增曲线工具
