软件激活码授权
发布于:2024-05-07
Cloud软件激活码授权,管理员直接授权
点“全部菜单”,搜索“软件”,点击进入软件工具

选择1个软件工具,点击进入

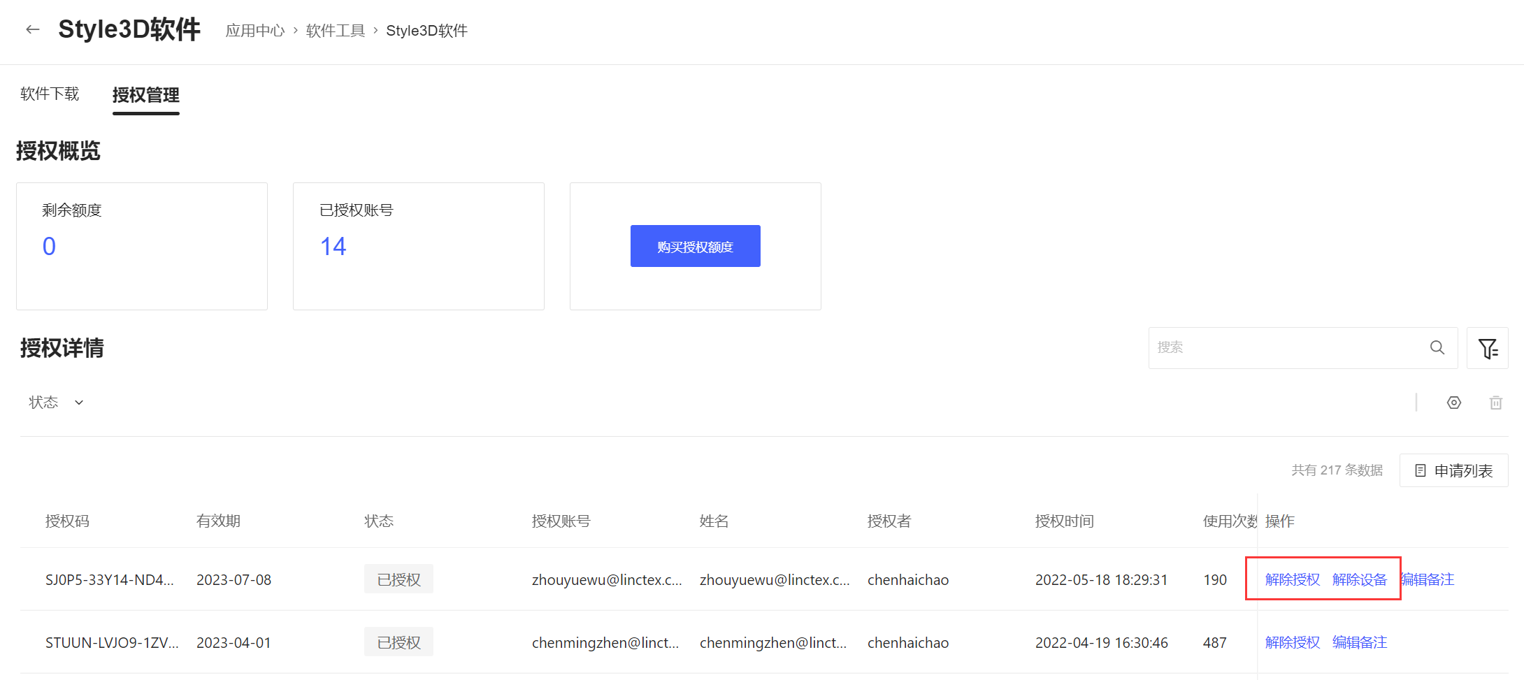
点击授权管理,此页面会显示企业账号内未授权的激活码及总数量

在未授权的激活码后面点击授权,选择需要授权的员工账号

软件登录:输入已授权的员工账号/密码,登录即可使用,如需更换电脑使用软件,软件退出重新登录即可,一个账号不能两台电脑同时登录

解除设备:特殊情况下,需要终止员工账号使用,可解除设备/解除授权,重新授权

Cloud软件激活码授权,员工账号申请授权
点“全部菜单”,搜索“软件”,点击进入软件工具

选择1个软件工具,点击进入

点击“申请开通”,管理员通过审核后,方可使用

企业管理在,授权管理>申请列表,选择需要审核的员工账号,点击“通过”即可

